Getting started Community Training Tutorials Documentation APIs, AI & Tools
Latest posts
Microservice Strategy: Not All Services Are Created Equally
At MuleSoft, we regularly have discussions with organizations about the role of our integration and API platform in the context of a microservice architecture.... read more.
6 fundamental principles of microservice design
Companies must remain proactive and innovative in today's digital-first environment to keep pace with changing customer demands, emerging technologies, and improved processes. As organizations... read more.
Top 6 microservices patterns
Once considered one of the hottest up-and-coming technologies, microservices have now seen widespread adoption as a way to deconstruct the large, complex infrastructures within... read more.
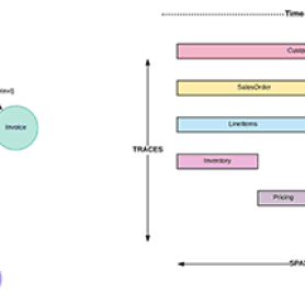
Mule microservices distributed transaction tracing
With the advent of microservices, the functionalities that used to be bundled together in a single web/mule application are now running on different containers... read more.
Is this the end of microservices?
It was inevitable! With such euphoria greeting the concept of microservice architecture in 2014, it was only a matter of time before the trough... read more.
What is a service mesh and do you need one?
Studies show that 91% of enterprises are using or have plans to use microservices. The reasons are well documented — monolithic architectures are hard... read more.
So, is a modern microservices architecture the ultimate answer to everything?
This is the third blog in a series explaining how MuleSoft’s Anypoint Platform can provide agile connectivity across monolith, SOA, and microservices architectures. In... read more.
The road to microservices: an overview of architectures
This is the second blog in a series explaining how MuleSoft's Anypoint Platform can provide agile connectivity across monolith, SOA, and microservices architectures In... read more.
Have a safe microservice journey!
An architecture needs to bend, not break, as new innovations, best practices, and needs emerge. In this post, I’ll explore the broader landscape we... read more.
Microservices on rails
In the intro to this blog series, I promised to reconcile the apparent incongruence of strategic business objectives (move fast) with traditional IT must... read more.
























